“SQL EDITOR”, 노코드 플랫폼을 위한 필수불가결한 선택
- Author관리자
- Date2022.11.03
“SQL EDITOR”, 노코드 플랫폼을 위한 필수불가결한 선택
코로나 팬데믹으로 사회적 거리 두기가 강력하게 시행됨에 따라 IT 산업계는 물론이고 우리 사회 전반적으로 자동화, 지능화를 뜻하는 4차 산업혁명이 본격화되고 있다.
기존 IT 산업계의 일반적인 프로젝트 환경은 SI형태로 IT 전문 인력을 대거 투입하여 장기간 프로젝트를 수행하기에 이러한 변화에 발 빠른 대처를 하기에는 한계가 있었다.
대표적인 문제로 IT 전문 인력의 공급 한계이다. C, JAVA, SQL, HTML 등의 개발 언어를 배우고 사용하는 것은 너무 어렵고 까다롭기 때문이다. 따라서 이러한 개발 언어를 모르는 사람, 즉 시민개발자도 서비스를 생성하고 수정할 수 있는 노 코드, 로우 코드 플랫폼이 강세를 이루는 분위기가 되었다.
또한 이미 수많은 기업에서는 노 코드, 로우 코드 플랫폼을 활용하여 시민 개발형태로 직접 어플리케이션을 제작하고 있다.
시민개발자란?
시민개발자란 코드에 대한 전문 지식이 없이도 자신만의 어플리케이션을 만들 수 있는 비즈니스 사용자이다. 전문 개발자와의 가장 큰 차이는 어플리케이션을 구축할 때 사용하는 코딩양이 다르다는 것이다.
시민 개발자의 대부분은 노 코드, 로우 코드 플랫폼을 활용하여 어플리케이션을 구축하며 사용 플랫폼은 코드를 직접 입력하는 대신 Drag&Drop기능을 이용한 설정을 제공하거나 그래픽 사용자 인터페이스(GUI)를 제공한다.
이러한 사회적 분위기에 맞추어 에스티이지 솔루션 EGENE 플랫폼은 이전부터 발 빠르게 노 코드, 로우 코드를 지향하며 플랫폼 업그레이드를 진행해 왔다.
대표적인 예로 리스트 마법사, 릴레이션 마법사, SQL 마법사 등을 통해 JSON 코드를 작성해야 했던 설정 화면을 사용자 친화적인 UI/UX로 변경하며, SQL이나 기타 전문 지식 없이 Entity API를 활용하여 기본적인 설정을 할 수 있게 하였다.
그러나 Entity API를 사용하는 것은 단일 테이블 기준의 쿼리 생성은 해소할 수 있으나 여러 테이블 간의 Join을 하거나 Union을 이용한 집합 테이블 쿼리를 자주 사용하는 리스트 화면 생성에 있어서는 SQL 전문 지식이 없이 설정하기에 어려움이 남아 있다.
결국 플랫폼의 전반적인 모듈에 SQL을 통한 쿼리 작성 부분이 섞여있는 한 완전한 노 코드 플랫폼이라 하기에는 한계가 있다.
에스티이지는 이러한 부분을 개선하기 위해 이번에 노 코드 모듈 “SQL EDITOR”를 개발 및 연계하여 기존의 한계를 넘으려고 하고 있다.
본 기고에서는 에스티이지가 개발하고 있는 SQL EDITOR에 대해 간략히 소개하고자 하며, 자세한 사용법은 모듈 론칭 시 매뉴얼로 제공될 예정이다.
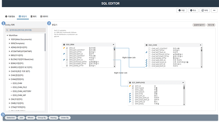
기본 편집기 화면
엔터티 기준의 테이블을 통하여 테이블 간 Join 관계를 설정하고 조회 필드를 관리하는 화면이다.

[그림1. SQL EDITOR 기본 편집기 화면]
1. Entity 목록 영역
- Entity Table을 조회 및 편집기에 추가한다.
- Entity Table을 기준으로 편집기에 Drag&Drop을 통해 추가할 수 있다.
2. 편집기 영역
- Entity Table, 집합테이블(Union)을 추가하여 쿼리의 FROM절에 해당하는 테이블을 설정한다.
- 각 테이블의 필드를 체크하여 SELECT 절에 포함될 필드를 설정한다.
- 필드 간 연결을 통하여 테이블 JOIN을 설정한다.
3. 전문가 옵션 영역
- 편집기에서 선택한 Selection, Join 설정 이외에도 Where, Group By, Having, Order By등 쿼리에 필요한 옵션을 설정할 수 있다.
집합 테이블 설정 화면
Union으로 여러 개의 테이블을 묶어 하나의 테이블처럼 사용하던 방식을 집합 테이블 추가를 통해 설정할 수 있다.

[그림2. SQL EDITOR 집합 테이블 설정 화면]
1. 집합 테이블 설정 영역
- 집합테이블의 이름(Table Alias) 및 집합 유형을 설정한다.
2. 필드설정 영역
- 집합의 필드를 설정하고 각 테이블마다 해당 필드에 적용될 필드를 설정한다.
3. 테이블 매핑 영역
- 기본 테이블과 마찬가지로 좌측 Entity 목록에서 Drag&Drop을 통해 테이블을 추가한다.
- 테이블을 선택 후 해당 테이블의 필드 목록 중 사용할 필드를 Drag&Drop을 통해 매핑한다.
전문가옵션 설정 화면
편집기 Diaram으로 설정한 테이블 및 필드 기준으로 조건문, 정렬, 그룹설정 등 좀 더 전문적인 설정을 할 수 있는 화면이다.

[그림3. SQL EDITOR 전문가옵셥 설정 화면]
1. Selection
- 쿼리의 SELECT 절에 포함될 필드를 설정한다.
- 이 화면에서 정의된 테이블의 필드 외의 Custom 필드도 추가할 수 있다.
2. Join
- 테이블 간 Join 및 Join 조건을 설정한다.
3. Where
- 쿼리의 WHERE 절에 포함될 조건을 설정한다.
4. Group By
- 그룹 쿼리를 만들고자 할 때 그룹의 기준 컬럼을 설정한다.
5. Having
- 그룹 쿼리를 만들 때 HAVING 절에 포함될 조건을 설정한다.
6. Order By
- 쿼리의 정렬 기준을 설정한다.
이상으로 SQL EDITOR의 3가지 주요 특징에 대해 간략하게 다루어 보았다.
정리하면, SQL EDITOR를 사용하여 SQL에 전문 지식이 없는 사람도 화면 조작을 통해 손쉽게 쿼리를 작성할 수 있으며 사용자 수준에 따라 달라지던 쿼리 품질을 동일한 수준으로 구성이 가능해진다.
이러한 기능을 통해 앞으로는 코딩 지식이 부족한 시민 개발자도 노코드로 재 탄생한 EGENE 플랫폼을 사용하여 다양한 서비스를 제작할 수 있기를 기대해 본다.
㈜에스티이지 R&D팀 김미소 프로